Architecture

This chapter describes the architecture of the 2Ring Dashboards & Wallboards AmazonConnect Connector.

Figure 1: Architecture

_images/architecture.png

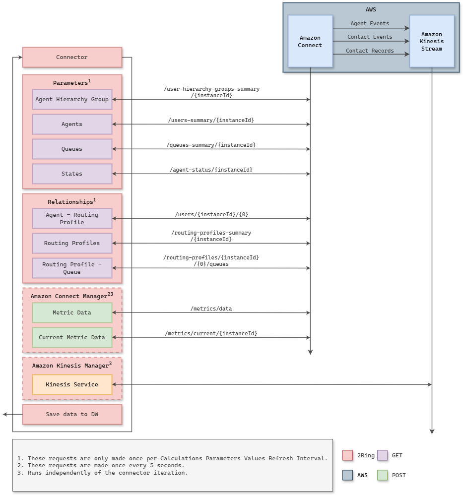
Connector Flow Diagram

Figure 2: Connector Flow diagram

_images/connector-flow.png

Kinesis Service

Depending on the connector settings, either the classic or fanout mode is used.

Figure 3: Classic mode

_images/architecture-classic-mode.png

Figure 4: Fanout mode

_images/architecture-fanout-mode.png